Files
ComfyUI-Lora-Auto-Trigger-W…/README.md
2024-04-09 22:18:14 +02:00

5.0 KiB

ComfyUI-Lora-Auto-Trigger-Words

This project is a fork of https://github.com/Extraltodeus/LoadLoraWithTags The aim of these custom nodes is to get an easy access to the tags used to trigger a lora. This project is compatible with Stacked Loras from https://github.com/jags111/efficiency-nodes-comfyui
When I talk about lora, I also mean lycoris too.

Install

Some of this project nodes depends on https://github.com/pythongosssss/ComfyUI-Custom-Scripts :

  • LoraLoaderAdvanced
  • LoraLoaderStackedAdvanced
  • View info...

They get their vanilla equivalents with less features

Overall, Custom-Scripts is recommended to be able to know the content of the tag lists with the node showText

Features

Vanilla vs Advanced

Vanilla refers to nodes that have no lora preview from the menu, nor the lora list. But the features provided are the same.

image

Nodes

LoraLoader (Vanilla and Advanced)

image INPUT

  • override_lora_name (optional): Used to ignore the field lora_name and use the name passed. Should use LoraListNames or the lora_name output.

FIELDS

  • force_fetch: Force the civitai fetching of data even if there is already something saved
  • enable_preview: Toggle on/off the saved lora preview if any (only in advanced)
  • append_lora_if_empty: Add the name of the lora to the list of tags if the list is empty

OUTPUT

  • civitai_tags_list: a python list of the tags related to this lora on civitai
  • meta_tags_list: a python list of the tags used for training the lora embeded in it (if any)
  • lora_name: the name of the current selected lora

LoraLoaderStacked (Vanilla and Avanced).

image INPUT

  • lora_stack (optional): another stack of lora.
  • override_lora_name (optional): Used to ignore the field lora_name and use the name passed. Should use LoraListNames or the lora_name output.

FIELDS

  • force_fetch: Force the civitai fetching of data even if there is already something saved
  • enable_preview: Toggle on/off the saved lora preview if any (only in advanced)
  • append_lora_if_empty: Add the name of the lora to the list of tags if the list is empty

OUTPUT

  • civitai_tags_list: a python list of the tags related to this lora on civitai
  • meta_tags_list: a python list of the tags used for training the lora embeded in it (if any)
  • lora_name: the name of the current selected lora

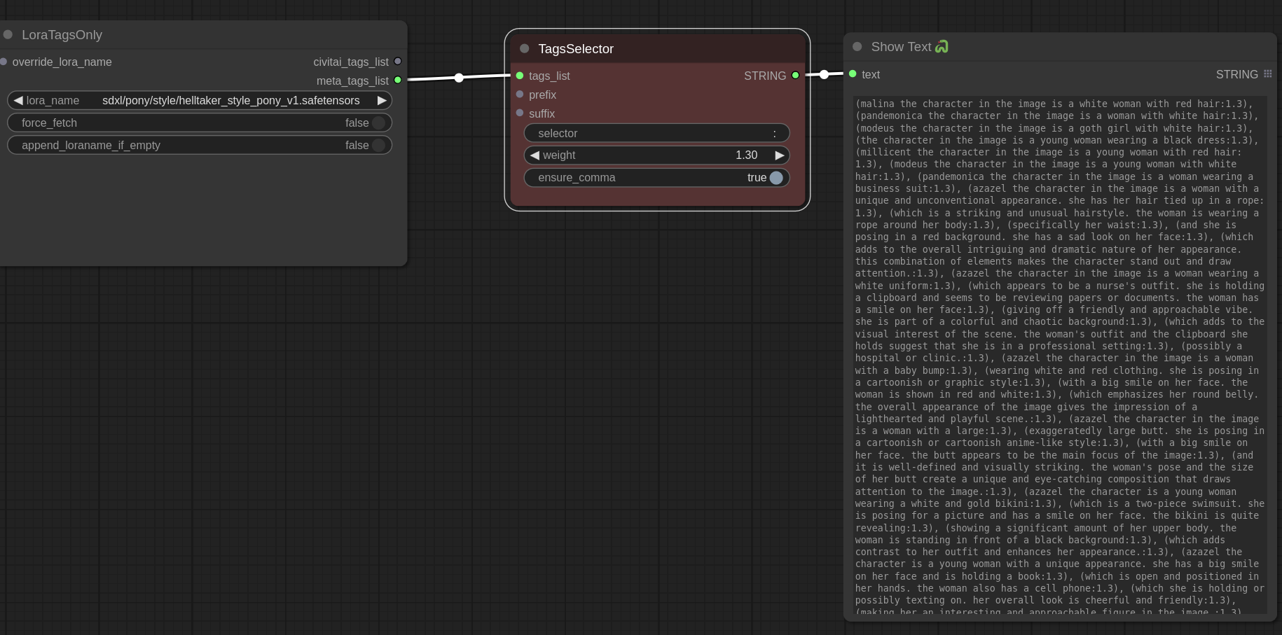
LoraTagsOnly

image To get the tags without using the lora.

  • override_lora_name (optional): Used to ignore the field lora_name and use the name passed. Should use LoraListNames or the lora_name output.

OUTPUT

  • civitai_tags_list: a python list of the tags related to this lora on civitai
  • meta_tags_list: a python list of the tags used for training the lora embeded in it (if any)
  • lora_name: the name of the current selected lora

TagsFormater

image Helper to show the available tag and their indexes. Tags are sorted by training frequence. The more a tag was used, the higher in the list it is. Works for both civitai_tags_list and meta_tags_list

TagsSelector

image Allow to filter tags and apply a weight to it.
TagSelector contains four parameters.

  • selector (see the Filtering section next)
  • weight: to format the tag like (tag:weight). Default set to 1 without the weight like tag.
  • ensure_comma. To properly append comma if a prefix or suffix is added.

LoraListNames

image List all the existing lora names. It is used as an input for override_lora_name

Filtering

The format is simple. It's the same as python list index, but can select multiple index or ranges of indexes separated by comas. Ex: 0, 3, 5:8, -8:

  • Select a specific list of indexes: 0, 2, 3, 15...
  • Select range of indexes: 2:5, 10:15...
  • Select a range from the begining to a specific index: :5
  • Select a range from a specific index to the end: 5:
  • You can use negative indexes. Like -1 to select the last tag
  • By default : selects everything

View Info

image Pythongossss's View Info... feature from ComfyUI-Custom-Scripts

Examples

Example of normal workflow

image

Example of Stacked workflow

image

Chaining Selectors and Stacked

Tags selectors can be chained to select differents tags with differents weights (tags1:0.8), tag2, (tag3:1.1). Lora Stack can also be chained together to load multiple loras into an efficient loaders. image

Side nodes I made and kept here

  • FusionText: takes two text input and join them together
  • Randomizer: takes two couples text+lorastack and return randomly one of them
  • TextInputBasic: just a text input with two additional input for text chaining