fix: no longer crash when internet is unavailable
ComfyUI-Lora-Auto-Trigger-Words
This project is a fork of https://github.com/Extraltodeus/LoadLoraWithTags
The aim of these custom nodes is to get an easy access to the tags used to trigger a lora.
This project is compatible with Stacked Loras from https://github.com/jags111/efficiency-nodes-comfyui
When I talk about lora, I also mean lycoris too.
Install
Some of this project nodes depends on https://github.com/pythongosssss/ComfyUI-Custom-Scripts :
- LoraLoaderAdvanced
- LoraLoaderStackedAdvanced
View info...
They get their vanilla equivalents with less features
Overall, Custom-Scripts is recommended to be able to know the content of the tag lists with the node showText
Features
Lora Trigger Words
Lora trigger words are imported from two sources :
- Civitai api (only for civitai models)
- Model training metadata (when available)
Vanilla vs Advanced
Vanilla refers to nodes that have no lora preview from the menu, nor the lora list. But the features provided are the same.
Nodes
LoraLoader (Vanilla and Advanced)
override_lora_name(optional): Used to ignore the fieldlora_nameand use the name passed. Should use LoraListNames or thelora_nameoutput.
FIELDS
force_fetch: Force the civitai fetching of data even if there is already something savedenable_preview: Toggle on/off the saved lora preview if any (only in advanced)append_lora_if_empty: Add the name of the lora to the list of tags if the list is empty
OUTPUT
civitai_tags_list: a python list of the tags related to this lora on civitaimeta_tags_list: a python list of the tags used for training the lora embeded in it (if any)lora_name: the name of the current selected lora
LoraLoaderStacked (Vanilla and Avanced).
lora_stack(optional): another stack of lora.override_lora_name(optional): Used to ignore the fieldlora_nameand use the name passed. Should use LoraListNames or thelora_nameoutput.
FIELDS
force_fetch: Force the civitai fetching of data even if there is already something savedenable_preview: Toggle on/off the saved lora preview if any (only in advanced)append_lora_if_empty: Add the name of the lora to the list of tags if the list is empty
OUTPUT
civitai_tags_list: a python list of the tags related to this lora on civitaimeta_tags_list: a python list of the tags used for training the lora embeded in it (if any)lora_name: the name of the current selected lora
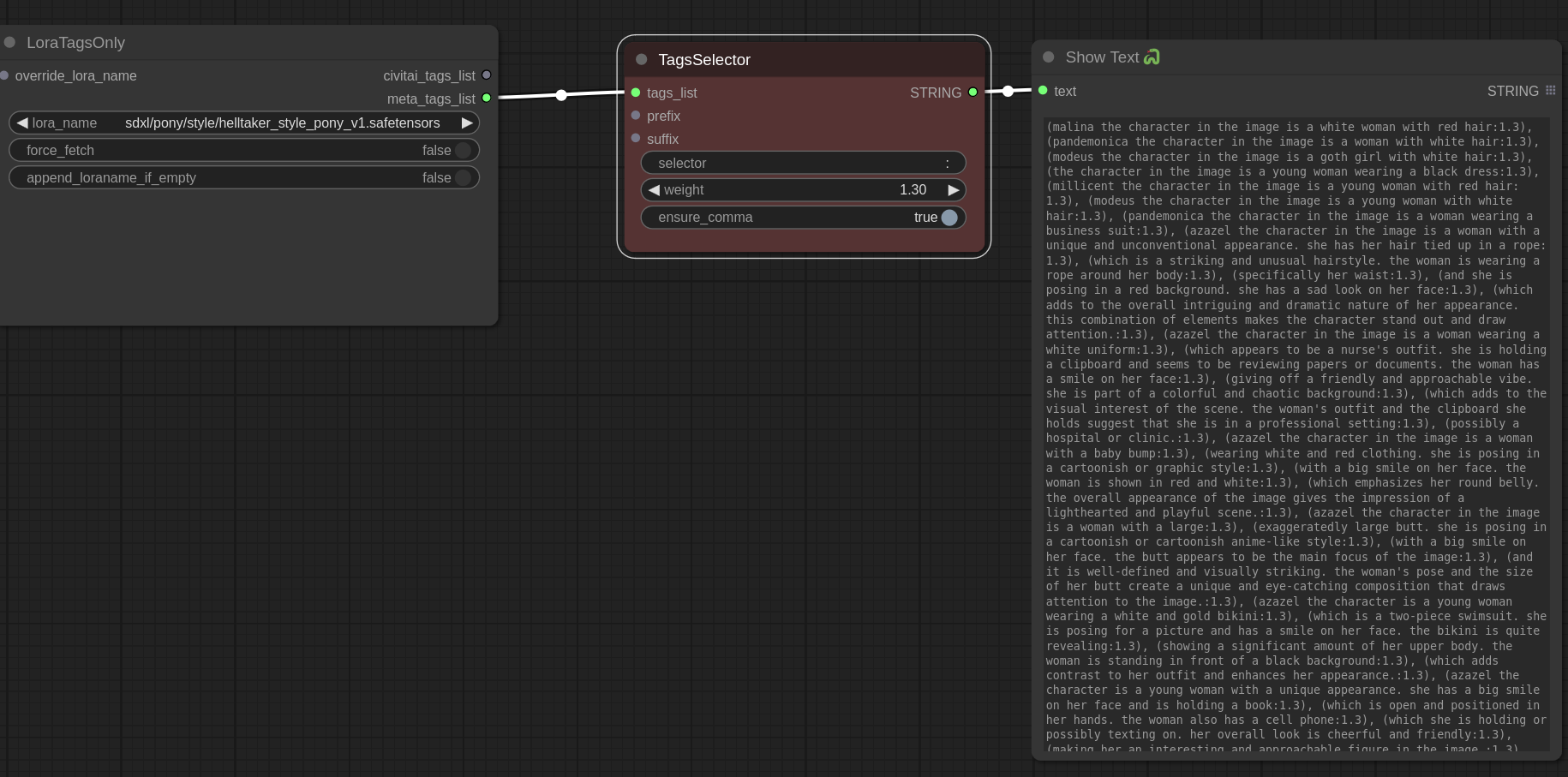
LoraTagsOnly
To get the tags without using the lora.
override_lora_name(optional): Used to ignore the fieldlora_nameand use the name passed. Should use LoraListNames or thelora_nameoutput.
OUTPUT
civitai_tags_list: a python list of the tags related to this lora on civitaimeta_tags_list: a python list of the tags used for training the lora embeded in it (if any)lora_name: the name of the current selected lora
TagsFormater
Helper to show the available tag and their indexes. Tags are sorted by training frequence. The more a tag was used, the higher in the list it is. Works for both civitai_tags_list and meta_tags_list
TagsSelector
Allow to filter tags and apply a weight to it.
TagSelector contains four parameters.
selector(see the Filtering section next)weight: to format the tag like(tag:weight). Default set to 1 without the weight liketag.ensure_comma. To properly append comma if a prefix or suffix is added.
LoraListNames
List all the existing lora names. It is used as an input for override_lora_name
Filtering
The format is simple. It's the same as python list index, but can select multiple index or ranges of indexes separated by comas.
Ex: 0, 3, 5:8, -8:
- Select a specific list of indexes:
0, 2, 3, 15... - Select range of indexes:
2:5, 10:15... - Select a range from the begining to a specific index:
:5 - Select a range from a specific index to the end:
5: - You can use negative indexes. Like
-1to select the last tag - By default
:selects everything
View Info
Pythongossss's View Info... feature from ComfyUI-Custom-Scripts
Examples
Example of normal workflow
Example of Stacked workflow
Chaining Selectors and Stacked
Tags selectors can be chained to select differents tags with differents weights (tags1:0.8), tag2, (tag3:1.1).
Lora Stack can also be chained together to load multiple loras into an efficient loaders.

Side nodes I made and kept here
- FusionText: takes two text input and join them together
- Randomizer: takes two couples text+lorastack and return randomly one of them
- TextInputBasic: just a text input with two additional input for text chaining





