This website requires JavaScript.
Explore
Help
Sign In
alphard
/
efficiency-nodes-comfyui
Watch
1
Star
0
Fork
0
You've already forked efficiency-nodes-comfyui
mirror of
https://github.com/jags111/efficiency-nodes-comfyui.git
synced
2026-03-24 06:32:13 -03:00
Code
Issues
Packages
Projects
Releases
Wiki
Activity
Files
f0971b5553ead8f6e66bb99564431e2590cd3981
efficiency-nodes-comfyui
/
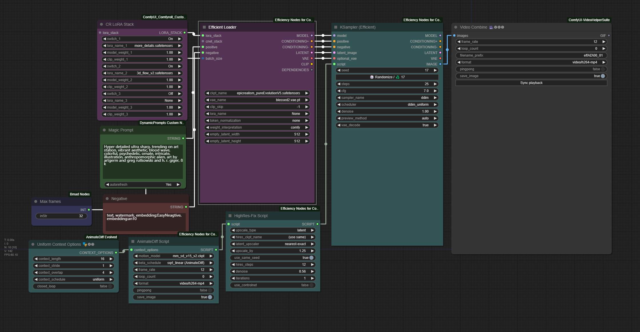
workflows
/
Eff_animatediff_script_wf001.png
VALADI K JAGANATHAN
d5c62cb0fe
Add files via upload
2023-10-31 15:21:11 +05:30
306 KiB
2240x1162px
Raw
History