This website requires JavaScript.
Explore
Help
Sign In
alphard
/
Endless-Nodes
Watch
1
Star
0
Fork
0
You've already forked Endless-Nodes
mirror of
https://github.com/tusharbhutt/Endless-Nodes.git
synced
2026-03-22 04:52:11 -03:00
Code
Issues
Packages
Projects
Releases
Wiki
Activity
Files
f0adafa517da8b99375e2ab7faeed91e3db1be28
Endless-Nodes
/
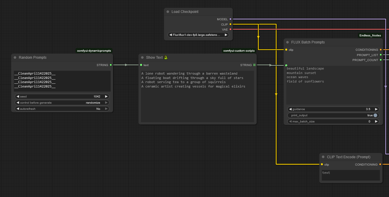
img
/
dynamic.png
tusharbhutt
8c3f2d7044
Add files via upload
...
New thumbnails
2025-06-21 18:47:01 -06:00
72 KiB
1325x671px
Raw
History