This website requires JavaScript.
Explore
Help
Sign In
alphard
/
Bjornulf_custom_nodes
Watch
1
Star
0
Fork
0
You've already forked Bjornulf_custom_nodes
mirror of
https://github.com/justUmen/Bjornulf_custom_nodes.git
synced
2026-03-26 06:45:44 -03:00
Code
Issues
Packages
Projects
Releases
Wiki
Activity
Files
45987f4b71200cd77f0d07334b8b6efb59dada3b
Bjornulf_custom_nodes
/
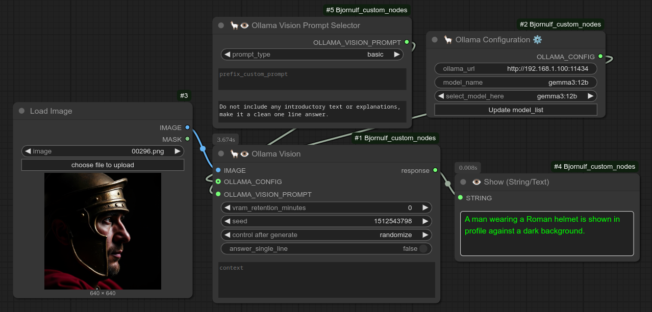
screenshots
/
ollama_vision.png
justumen
39dfb0220a
0.77
2025-03-19 17:36:25 +01:00
174 KiB
1278x612px
Raw
History