This website requires JavaScript.
Explore
Help
Sign In
alphard
/
Bjornulf_custom_nodes
Watch
1
Star
0
Fork
0
You've already forked Bjornulf_custom_nodes
mirror of
https://github.com/justUmen/Bjornulf_custom_nodes.git
synced
2026-03-21 20:52:11 -03:00
Code
Issues
Packages
Projects
Releases
Wiki
Activity
Files
412bc279a821511432763b9dde265ac3e8d4b2d4
Bjornulf_custom_nodes
/
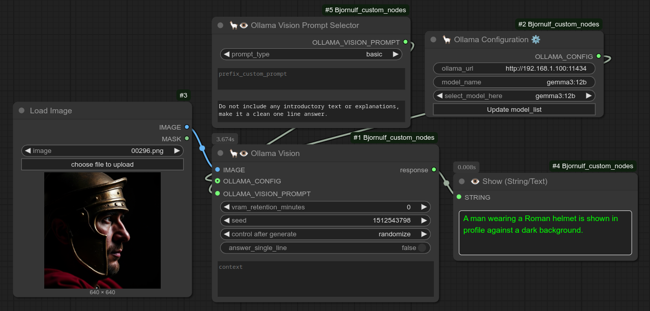
screenshots
/
ollama_vision.png
justumen
39dfb0220a
0.77
2025-03-19 17:36:25 +01:00
174 KiB
1278x612px
Raw
History